- 481 Actual Exam Questions
- Compatible with all Devices
- Printable Format
- No Download Limits
- 90 Days Free Updates
Get All DevNet Associate Exam Questions with Validated Answers
| Vendor: | Cisco |
|---|---|
| Exam Code: | 200-901 |
| Exam Name: | DevNet Associate Exam |
| Exam Questions: | 481 |
| Last Updated: | February 28, 2026 |
| Related Certifications: | Cisco Certified DevNet Associate |
| Exam Tags: | DevNet Associate Application DevelopersNetwork engineersSoftware Developers |
Looking for a hassle-free way to pass the Cisco DevNet Associate Exam? DumpsProvider provides the most reliable Dumps Questions and Answers, designed by Cisco certified experts to help you succeed in record time. Available in both PDF and Online Practice Test formats, our study materials cover every major exam topic, making it possible for you to pass potentially within just one day!
DumpsProvider is a leading provider of high-quality exam dumps, trusted by professionals worldwide. Our Cisco 200-901 exam questions give you the knowledge and confidence needed to succeed on the first attempt.
Train with our Cisco 200-901 exam practice tests, which simulate the actual exam environment. This real-test experience helps you get familiar with the format and timing of the exam, ensuring you're 100% prepared for exam day.
Your success is our commitment! That's why DumpsProvider offers a 100% money-back guarantee. If you don’t pass the Cisco 200-901 exam, we’ll refund your payment within 24 hours no questions asked.
Don’t waste time with unreliable exam prep resources. Get started with DumpsProvider’s Cisco 200-901 exam dumps today and achieve your certification effortlessly!
Which protocol is used for clock synchronization between network devices?
NTP (Network Time Protocol) is the protocol used for clock synchronization between network devices. It synchronizes the clocks of computers and network devices to ensure that all devices in a network have the same time, which is crucial for logging events, security protocols, and coordinating time-sensitive operations.
Refer to the exhibit.

A developer must use a token to collect data from Cisco DNA Center API and prepares a Python script to send requests. Which line of code needs to be placed on the snippet where the code is missing to obtain a token from the Cisco DNA Center API?
To obtain a token from the Cisco DNA Center API using HTTP Basic Authentication, the requests library in Python is used. The missing line of code in the snippet should set up HTTP Basic Authentication as follows:
auth=HTTPBasicAuth(user,password)
HTTPBasicAuth: This is a class from the requests.auth module that handles HTTP Basic Authentication.
user, password: These are the credentials required for authentication.
The correct line of code that completes the script to obtain a token from Cisco DNA Center API is:
python
Copy code
auth=HTTPBasicAuth(user,password)
Requests Library Documentation - HTTPBasicAuth
Cisco DevNet Associate Certification Guide
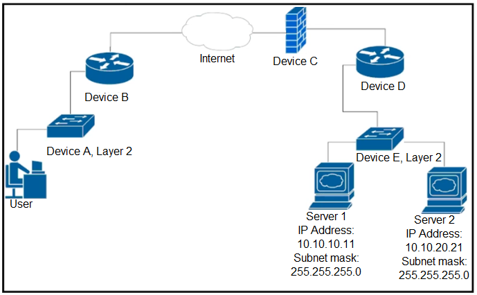
Refer to the exhibit.

Up to which device does the communication server 1 and server 2 go?
In the given network topology, the communication from Server 1 and Server 2 goes up to device D. Both servers are connected to Device E, which is a Layer 2 switch. Device E is connected to Device D, which serves as the next hop for routing the packets to other parts of the network, including the internet through Device C.
Which two encoding formats do YANG interfaces support?
YANG (Yet Another Next Generation) is a data modeling language used to model configuration and state data manipulated by network management protocols. YANG interfaces typically support two encoding formats:
JSON: JavaScript Object Notation, a lightweight data interchange format that is easy for humans to read and write.
XML: Extensible Markup Language, a flexible text format used widely for representing structured data.
========================
What is indicated when the green phase of the test-driven development cycle is complete?
Security & Privacy
Satisfied Customers
Committed Service
Money Back Guranteed